Global Broker Regulation Inquiry App
About WikiFX
Broker Search
English

简体中文

繁體中文

English

Pусский

日本語

ภาษาไทย

Tiếng Việt

Bahasa Indonesia

Español

हिन्दी

Filippiiniläinen

Français

Deutsch

Português

Türkçe

한국어

العربية

Download

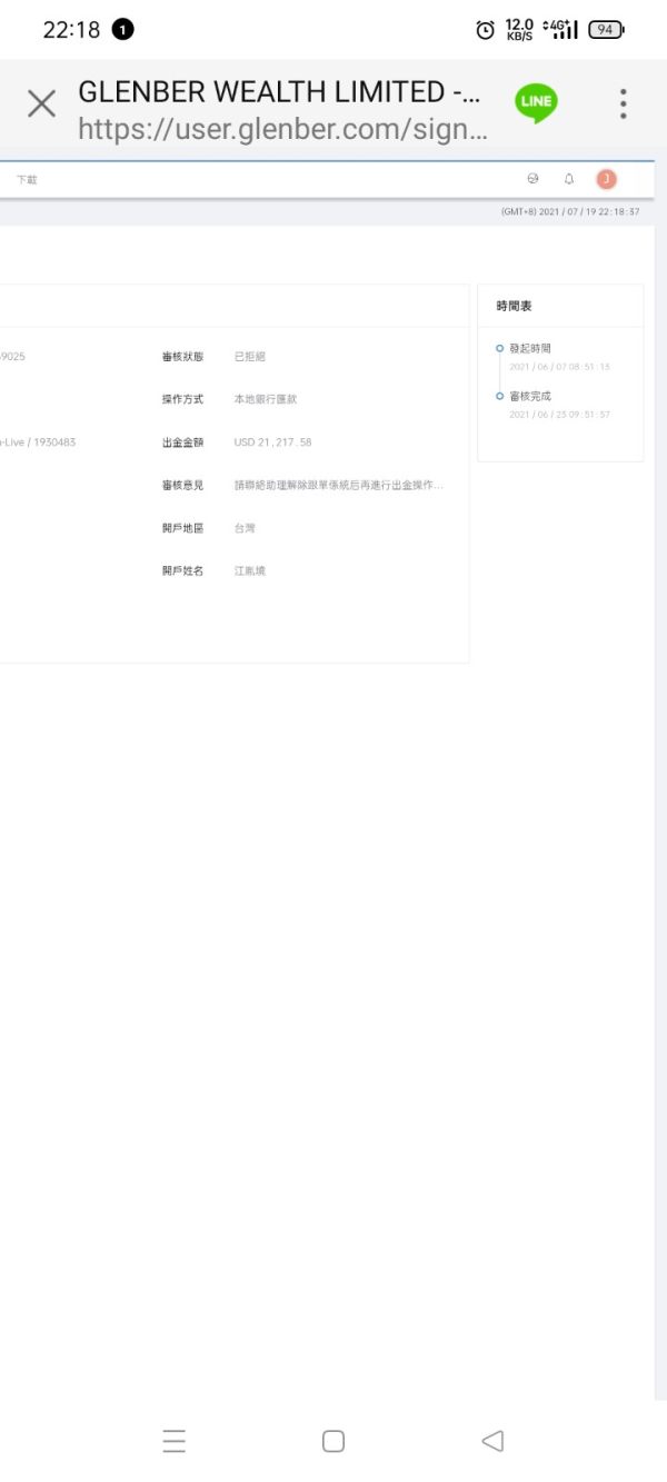
Unable to withdraw. The trader changed investors’ leverage ratio and liquidated accounts. Misappropriate a huge sum of deposit through scams.

FX3476309594
3-5 years
Unverified

Exposure

Unable to withdraw. The trader changed investors’ leverage ratio from 1:200 to 1:400 and liquidated accounts due to fake transaction on MT4. it misappropriate a huge sum of deposit($25,944) through scams.

Original

出金不給錢,詐騙駁回後繼續跟單投資,交易員偷改投資人槓桿倍數,作假帳下滿倉斷頭爆倉,坑殺投資人本金。

出金不給錢,詐騙駁回後繼續跟單投資,交易員偷改投資人跟單槓桿倍數1:200設定至1:400,作MT4假交易一次下滿倉導致斷頭爆倉,坑殺投資人本金25,944 USD。

2021-07-19

Taiwan

Scam

Most Comments (Week)

  • AssetsFX

  • CRUCIAL MARKETS

  • STRIFOR

  • dbinvesting

    4
  • Invidiatrade

    5
  • GVD Markets

    6
  • Axi

    7
  • Opofinance

    8
  • on fin

    9
  • FlipTrade Group

    10

To view more

Download the WikiFX App

Select Country/Region
United States
※ WikiFX compiles data from publicly available sources and user contributions. While we endeavor to maintain its accuracy, we do not warrant the information's completeness, accuracy, or timeliness, as it may become outdated. Investors are strongly advised to verify critical details with official sources before making any decisions.
You are visiting the WikiFX website. WikiFX Internet and its mobile products are an enterprise information searching tool for global users. When using WikiFX products, users should consciously abide by the relevant laws and regulations of the country and region where they are located.
consumer hotline:006531290538
Official Email:support@wikifx.com;
Mobile Phone Number:234 706 777 7762;61 449895363
Telegram:+60 103342306
Whatsapp:+852-6613 1970;
License or other information error corrections, please send the information to:qa@wikifx.com
Cooperation:business@wikifx.com